After I suppose correct log in can not upload even one single image ?
Taken with gopro 7 black, in the passed with web upload no problem …
Is the upload temporary stopped for …
If your Windows is 32 bits, Mapillary Desktop Uploader will nor work.
For the moment is only working for 64 bits machines
It is 64 bit i3 3110 2.40 win 10
I will report on the status of my experiment.
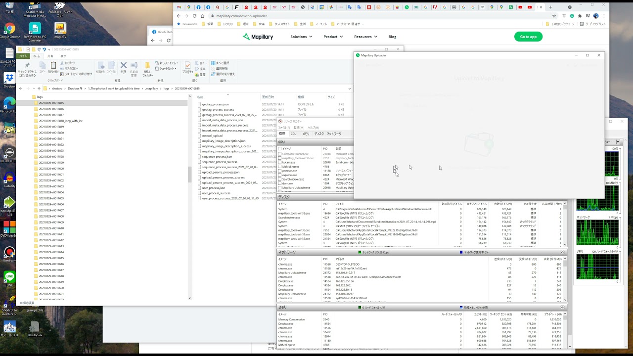
I installed Desktop uploader 2.0.2, logged in, and screen-captured the task of uploading two folders.
I couldn’t upload the image data of the same creation method as the image that was uploaded normally until last month.
The target folder is “1_The photos I want to upload this time”.
Looking at the Log, it seems that the coordinates have not been processed.
I copied a folder that was uploaded in the past.
The folder name is “2_A folder that was uploaded correctly in the past. I expect the upload operation to give an error such as Duplicated”.
Click here for images uploaded in the past.
Mapillary has been conducting strict double upload checks since June of last year.
http://mapillary.trydiscourse.com/t/web-uploads-not-arrived-cut-at-999-images/4165/4
So if you upload this, you should obviously get a “Duplicated” error.
However, the upload is completed smoothly without causing an error, and the status of Processing is displayed.
And, as I pointed out below, the order in which the Upload tabs are displayed remains messy.
http://mapillary.trydiscourse.com/t/the-order-of-the-photos-of-my-coverage-mapillary-on-the-upload-tab/5097
――――
I couldn’t upload a photo that should be in the correct format, and the double upload check that has been running since last year seems to have stopped working.
I don’t know what has changed.
I don’t even know how the specs changed.
However, we can certainly see that changes have been made that are not very appropriate.
I’m looking forward to the next version of the uploader.
Desktop uploader also fails for me with GoPro 7 Black images. Mapillary tools works flawlessly though
The photo I uploaded in the past and the photo I just uploaded are treated as different photos.
(Past) Mapillary
(Today) Mapillary
However, since I am uploading the exact same file, both shooting dates are displayed as Mar 18, 2021.
I took a screen capture of the existence of two identical photos. However, the automatic blurring process seems to make different decisions for the exact same photo.
As you can see, the double upload check seems to be gone.
Or it seems that the function is temporarily stopped now.
I agree that this double upload check feature, which was probably more harmful rather than profitable, will disappear.
Mapillary Uploader 2.0.3 is now available.
Here are the results of my experiments in my environment. I have determined that this version is generally working fine.
――――
Mapillary Uploader 2.0.3 has the following changes compared to 2.0.2.
(1) At the time of installation, a warning that the publisher is unknown is displayed.
(2) It is no longer necessary to enter the ID / Pass when starting the app. (The app remembers my last login information)
(3) The app can now correctly read the location information (EXIF) of the photo.
(4) The double upload check with the past uploaded data is not working. I was able to upload what I uploaded yesterday again without any errors.
(5) The messy appearance of the display order of the Upload tab of Mapillary Web has not been fixed yet.
I took a screen capture from installing Mapillary Uploader 2.0.3 to uploading photos.
――――
I have determined that this app is working fine.
I hope the double upload check will be abolished as it is.
However, the display of the quality score was interesting to me, so I hope it will come back.
http://mapillary.trydiscourse.com/t/quality-score-automated-image-quality-estimation/5009/5
And I also hope that the display of various statuses such as the number of photos and the distance display will be restored.
About the matter that the display order of the Upload tab of Mapillary Web is messy.
http://mapillary.trydiscourse.com/t/the-order-of-the-photos-of-my-coverage-mapillary-on-the-upload-tab/5097/8
confirmation 2.0.3 works fine 100 image upload in 5  minutes
Win 10 64 bit i3 3110 2.40
why did you find it harmfull? Now you uploaded duplicate pictures. There is a lot I do not like about the mapillary tools but blocking duplicate upload seems reasonable to me.
Btw, you now not even have a possibility to remove your ‘duplicate’ image from your experiment  . That missing delete-function is harmfull
. That missing delete-function is harmfull
New version Mapillary Desktop Uploader finally working ( Win 8.1 32 bits) !
Thank you for your feedback.
I’m not saying that Mapillary’s double upload check feature isn’t needed.
I said “the implemented check function is harmful”, as the logic of that check function was probably not working even as the logic designer intended.
Over the past year, the operating logic has changed depending on the time of year, but the following symptoms have occurred.
・ After uploading, the time until it is displayed on the Web has become very slow.
・ For a sequence that contains only two identical photos out of 500, there was a time when all 500 photos were eliminated.
・ When I placed some photos within 1m, the important photos were excluded by the double upload check function. (There are many reasons for such an arrangement. I want to be able to read the letters on the signboard, etc.)
And I deliberately uploaded the same data, as shown at the top of this article.
Of course, the coordinates are exactly the same, so the viewer cannot consciously select them.
And for the Mapillary server, there’s extra duplicate data. But that’s it.
I welcome double upload checks that do not malfunction.
However, I hate the various bugs that have occurred as a result of introducing that feature.
From 100 image only the first is seen on the map (upload was only 24 hours, but they are not in status proccessing)
We’re working on bringing deletion back ASAP. Agree it’s super important.
 
   
  